侧边栏

文档首页


CRM扩展

数据接口

呼叫能力

Android IM SDK手册(暂停使用)

iOS IM SDK手册(暂停使用)

Android SIP SDK手册

iOS SIP SDK手册

客户端标准版快速集成

帮我吧远程SDK版本

网页在线客服集成

微信接入

帮我吧文档:快速集成

快速集成

对接效果

代码接入效果:

A链接接入效果:

对接步骤

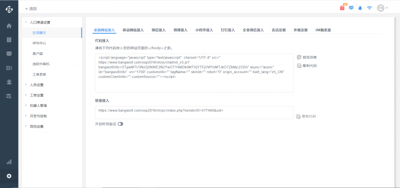
请用您的公司账号登录帮我吧(http://www.bangwo8.com/)平台,然后在后台“设置”=⇒“入口渠道设置”=⇒“在线聊天:桌面网站接入、移动网站接入”获取一段JavaScript代码或者A链接,然后粘贴到您自己的网页中即可。



页面工具